RDP-tcp Binding
Die Ausgangslage ist, das der Client bereits über ein Computerzertifikat verfügt sowie TLS1.2 aktiv ist.
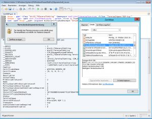
Genutzt wird aber immer noch das selbstsignierte Maschinen Zertifikat.
Mit diesem Befehl kann man das aktuelle Zertifikat auslesen:
Mit Hilfe der Powershell weisen wir dem RDP-TCP Protokoll das erste aufgeführte Computerzertifikat zu.
Erneuter Versuch einer RDP Verbindung.
Download Anleitung:







