Firefox übermittelt den Standardbrowser
Neben der Betriebssystemversion meldet der Firefox auch den unter Windows eingestellten Standardbrowser.
Wenn dem so wäre, wie der Firefox Browser umworben wird, warum muss ich dann zig Schalter umlegen, damit keine Daten an den Hersteller gesendet werden?!
Bitte schiebt dem einen Riegel vor.
Und so geht’s:
Entweder ihr entfernt manuell den Haken unter den Optionen Datenerhebung durch Firefox und deren Verwendung:
Und deaktiviert oder löscht den Task, der nach der Installation erstellt wird:
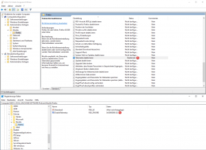
Oder erledigt es mithilfe einer Gruppenrichtlinie:
Punkt 1 schaltet die Telemetrie ab.
Punkt 2 schaltet die Übermittlung des Standardbrowsers zentralisiert ab, was mit der Entfernung des Hakens in “Firefox erlauben, Daten zu technischen Details und Interaktionen an Mozilla zu senden” gleichzusetzen ist.
Die 3. Möglichkeit, was letztlich auch über die Gruppenrichtlinie umgesetzt wird, der Import dieser Registry-Einstellungen:
Windows Registry Editor Version 5.00
[HKEY_LOCAL_MACHINE\SOFTWARE\Policies\Mozilla]
[HKEY_LOCAL_MACHINE\SOFTWARE\Policies\Mozilla\Firefox]
“DisableTelemetry”=dword:00000000
“DisableDefaultBrowserAgent”=dword:00000000
Firefox Disable Default Browser Agent and Telemetry
https://www.der-windows-papst.de/2020/04/02/rsat-powershell-error-0x8024401c/





